オンボーディングの教科書 ―⁠―エンジニアをチームに迎え入れる

「オンボーディングの教科書」のカバー画像
著者
興梠敬典こうろきたかのり 著
LAPRAS株式会社ラプラスかぶしきがいしゃ 監修
定価
2,860円(本体2,600円+税10%)
発売日
2025.12.25
判型
A5
頁数
288ページ
ISBN
978-4-297-15339-7 978-4-297-15340-3

概要

「オンボーディング」とは、新メンバー(新入社員)が早期にチーム(会社)になじみ、力を発揮できるようにするために、チームが行う取り組みです。新メンバーにとってもチームにとっても大事なことですが、体系的な方法論は確立されておらず、多くの企業が独自の試行錯誤を重ねているのが現状です。「優秀なエンジニアを採用できれば、あとは放っておいても大丈夫」という誤解もまだまだ根強いです。

本書は、IT企業の主にエンジニア職の方を対象としたオンボーディングのノウハウをまとめます。オンボーディングの必要性から解き起こし、オンボーディング計画・体制づくり、ドキュメントの準備、コミュニケーションで気を付ける点、1on1ミーティングの運営、そして3ヵ月のスケジュールに沿ったオンボーディングの実際など、現場でつちかわれた知見をもとに紹介します。

こんな方にオススメ

  • 新卒・キャリア採用のITエンジニア職を迎え入れる立場の方
  • IT系企業のマネージャー職・リーダー職の方、人事部門の方

目次

第1章 なぜオンボーディングが大切か

1.1 オンボーディングとは

  • オンボーディングの役割と意義
  • オンボーディングを構成する要素

1.2 よくある誤解と失敗パターン

  • オンボーディングの失敗パターン
  • ハイスキルな人材にこそオンボーディングは必要

1.3 失敗パターンから学ぶオンボーディングの重要性

  • 失敗パターンを会社(チーム)側から見ると……
  • 失敗パターンを社員(新メンバー)側から見ると……
  • ミスマッチ・すれ違いを解消するのがオンボーディング

1.4 オンボーディングに投資することを「決める」

  • なぜ「決める」ことが重要なのか
  • オンボーディングに投資すべき理由
  • 現場の努力だけに頼らず、組織として投資する
  • 組織の成功と個人の成長を両立させる
    • やってみよう

第2章 オンボーディングの全体像

2.1 オンボーディングの狙いとゴール

2.2 オンボーディングの体制

  • 新入社員トレーナー
  • 新入社員メンター
  • オンボーディング管理者

2.3 スモールスタートする場合

  • オンボーディング管理者は最初はおかなくてもよい
  • スモールスタートする場合の本書の使い方

2.4 オンボーディングの期間

  • 初期の学習期間
  • 離職率、長期定着との関連性
  • 心理的安全性の醸成期間

2.5 オンボーディングのプロセス

  • 第1フェーズ:入社前の事前準備期(入社2週間前〜前日)
  • 第2フェーズ:入社〜1週間目の集中インプット期
  • 第3フェーズ:2週間目〜1ヵ月の業務適応期
  • 第4フェーズ:2ヵ月目〜3ヵ月目の自走準備期

2.6 事前に準備すべきドキュメント

    • やってみよう

第3章 事前の準備①──オンボーディング計画とドキュメント

3.1 オンボーディング計画の作成

  • 「期待」を「スケジュール付き」で明文化する
  • オンボーディング計画のドキュメント化

3.2 事前に準備しておくべきドキュメント

  • オンボーディングリスト
  • チームジョイン時に読むべき資料の一覧
  • 実績解除マップ
  • ハードスキルマップ
  • ワーキングアグリーメント
  • ドキュメント整備のポイント
    • やってみよう

第4章 事前の準備②──コミュニケーションの作法

4.1 前提知識──オンボーディングに労力をかける理由

4.2 トレーナーの心得

  • トレーナーのやること
  • トレーナーのアンチパターン

4.3 新入社員の活躍の発信

  • 発信の意義
  • 具体的な発信の実践

4.4 課題解決のサポート

  • 成長・適応の機会を奪わない
  • 5段階のサポートレベル
  • サポートレベルの運用

4.5 「なんでも聞いてください」の罠

  • パターン1「知的好奇心」の暴走
  • パターン2「改善提案」の空回り
  • チームのリソースは有限
  • 切り分け方は「チームのためなのか、自分のためなのか」
  • チームへの負荷を下げる工夫
  • フィードバックのポイント
  • できれば事前にインプットする

4.6 メンターの役割と心得

4.7 信頼関係と1on1

  • 自己開示
  • 守秘義務
  • 信頼関係を壊す禁じ手

4.8 1on1の進め方

  • 初回に合意するグランドルール
  • 1on1のアジェンダ例
  • 非言語コミュニケーション
  • 信頼関係構築のためのテクニック
  • 課題の言語化・壁打ち
  • テクニックを使う後ろめたさと向き合う

4.9 フィードバック

  • ポジティブフィードバック
  • ネガティブフィードバック
  • フィードバックの4A——伝わる型を身に付ける
  • 振り返り

4.10 ストレスサインの見極め

4.11 チームとの橋渡し

  • 既存メンバーとの接点づくり
  • チームへの働きかけ
  • 心理的安全性のある環境づくり
    • やってみよう

第5章 実践①──全社員向けのオンボーディング

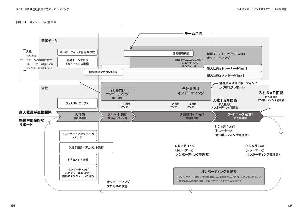
5.1 オンボーディングのスケジュールと全体像

  • 入社前:事前準備期
  • 入社当日~1週間:集中インプット期
  • 2週間目〜1ヵ月:業務適応期
  • 2ヵ月以降の自走準備期間

5.2 入社前のオンボーディングの実践

  • チャットツールへの招待と専用チャンネルの作成
  • 情報アクセスの段階的な開放
  • 入社前の顔合わせ
  • ウェルカムボックス

5.3 入社直後のオンボーディング

  • 入社式
  • オンボーディングイントロダクション
  • モニタリング
  • トレーナーとの初回の1on1──期待とスケジュールの共有認識を作る
  • トレーナーとの定期1on1

5.4 全社員向けのオンボーディングの実践

  • 全社員向けのオンボーディングメニュー

5.5 事業についての知識

  • 業界ことはじめ──業界特有の情報や歴史
  • 自社の事業や製品を理解する

5.6 働き方についての知識

  • 業務インフラの設定・セットアップ
  • 各種制度やルール
  • コミュニケーションガイドライン

5.7 組織についての知識

  • 企業理念・ミッション、歴史
  • 組織構造

5.8 全社員向けオンボーディングの終了

5.9  研修を詰め込みすぎない

  • 研修の合間に振り返りの時間を明示的に設定する

5.10 顔合わせ1on1

  • 顔合わせ1on1の対象者
  • 顔合わせ1on1の実施方法

5-11 オンボーディングの終了

  • 終わり方を決めておく
  • どんでん返しをしない
  • ゴールを祝う
    • やってみよう
    • コラム LAPRAS社の全社員向けのオンボーディングメニュー

第6章 実践②──エンジニア向けのオンボーディング

6.1 エンジニア向けオンボーディングの全体像

6.2 導入フェーズ──最初のPull Request

  • 実践が座学の効果も高める

6.3 チームの一員として迎え入れる

  • 顔合わせの会を必ず行う
  • まずチームに馴染む、次に組織に馴染む
  • トレーナーができる援護射撃
  • チームの文化を一緒に作る
  • チームのスケジュールの考え方

6.4 ペアで行う開発環境構築

  • ツールの背景にある考え方や運用ルールの共有
  • 得手不得手の把握と計画への反映
  • 実践的なTipsの共有

6.5 最初のPull Request

  • Good First Issueを用意しておく

6.6 基礎知識のインプット──システムと組織のアーキテクチャ

6.7 開発組織の全体像把握

  • 所属するチームの役割・目標
  • ご近所さん一覧
  • コミュニケーションの方法・ルール
  • チームのリズム

6.8 開発プロセスと価値観の共有

  • コードレビューやデプロイの具体的な手順
  • チームの開発フロー/採用している開発手法
  • チームが大事にしている価値観
  • 機能・課題の企画、提案の方法

6.9 アーキテクチャの概要理解

  • システム全体構成
  • インフラストラクチャレイヤ
  • データレイヤ
  • バックエンドレイヤ
  • フロントエンドレイヤ
  • DevOpsレイヤ
  • セキュリティ・作業環境レイヤ

6.10 継続的なサポート──成長を支えるしくみ

6.11 ペアプログラミング

  • ペアプログラミングとは
  • オンボーディングにおけるメリット
  • オンボーディングにおけるペアプログラミングの注意点

6.12 1on1とふりかえり

6.13 トレーナーとしてできること

  • 取り組むタスクの決め方
  • 学習時間の確保と進め方
  • チームミーティングの直後にフォローアップのミーティングを実施する
    • やってみよう

第7章 フォローアップと改善

7.1 情報の収集

  • 「フォローアップ」と「改善」という用語の整理
  • 情報の取扱
  • 情報収集のしくみ
  • 新入社員からの情報収集
  • トレーナー・メンターからの情報収集
  • 情報の蓄積

7.2 新入社員のフォローアップ

  • 課題を正しくとらえる
  • 片方の視点だけで判断しない
  • なるべく当事者で解決できるようにする
  • 場合によっては他者をまきこむ
  • 時には重い決断も必要

7.3 オンボーディング自体の改善

  • フィードバックを受ける心構え
  • すべてをしくみで解決しようとしない
  • オンボーディングは万能ではない
  • 本人の感じ方だけがすべてではない
  • フィードバックは取捨選択することを伝える
  • 温度感の見極め
  • 個人差にどこまで対応するか
    • やってみよう

第8章 さらに効果を上げるためのTips集

8.1 ライブドキュメント──ドキュメントを最新に保つしかけ

  • ドキュメントを最新に保つことは難しい
  • ライブドキュメント

8.2 Tipsガチャ──情報を自然に吸収できるしかけ

  • Tipsガチャの構築
  • Tipsガチャの運用例

8.3 ask-anythingチャンネル──質問しやすい環境を作る工夫

  • ask-anythingチャンネルの運用ルール
  • 実際の質問例
  • あくまで補助的なもの

8.4 ウェルカムボックス──歓迎の気持ちを伝える工夫

  • 目的を忘れない
  • ウェルカムボックスに入れるもの(LAPRAS社の例)
  • あえて入れていないが、検討する価値があるもの
  • 外箱の工夫
    • やってみよう

プロフィール

興梠敬典こうろきたかのり

LAPRAS株式会社 CTO

豊田高専卒業後、エンタープライズ、Web、新規事業など多様な開発プロジェクトに従事し、ビジネスとソフトウェア双方の設計・構築を経験。2015年に高知でAI開発組織を立ち上げ、組織構築から地域連携までを主導。

2019年にLAPRAS株式会社入社、2020年10月にCTO就任。技術戦略の策定・エンジニア組織の構築とともに、バックオフィスのマネジメントも担当。事業成長に直結する開発体制の確立と、エンジニア一人ひとりが主体的に価値創造できる組織文化の醸成に注力している。

LAPRAS株式会社ラプラスかぶしきがいしゃ

LAPRAS株式会社(ラプラスかぶしきがいしゃ)

「すべての人に最善の選択肢をマッチングする」というミッションのもと、AI技術やクロール技術などのテクノロジーを用いて既存のマッチングモデルを変革するマッチングテック・カンパニー。個人に対して最善の選択肢をマッチングする採用関連サービスを提供している。

https://lapras.com/